Skip to Main Content
HCL Domino Ideas Portal

Welcome to the #dominoforever Product Ideas Forum! The place where you can submit product ideas and enhancement request. We encourage you to participate by voting on, commenting on, and creating new ideas. All new ideas will be evaluated by HCL Product Management & Engineering teams, and the next steps will be communicated. While not all submitted ideas will be executed upon, community feedback will play a key role in influencing which ideas are and when they will be implemented.

For more information and upcoming events around #dominoforever, please visit our Destination Domino Page

Status Future Consideration
Workspace Notes
Created by Guest
Created on Jan 12, 2022

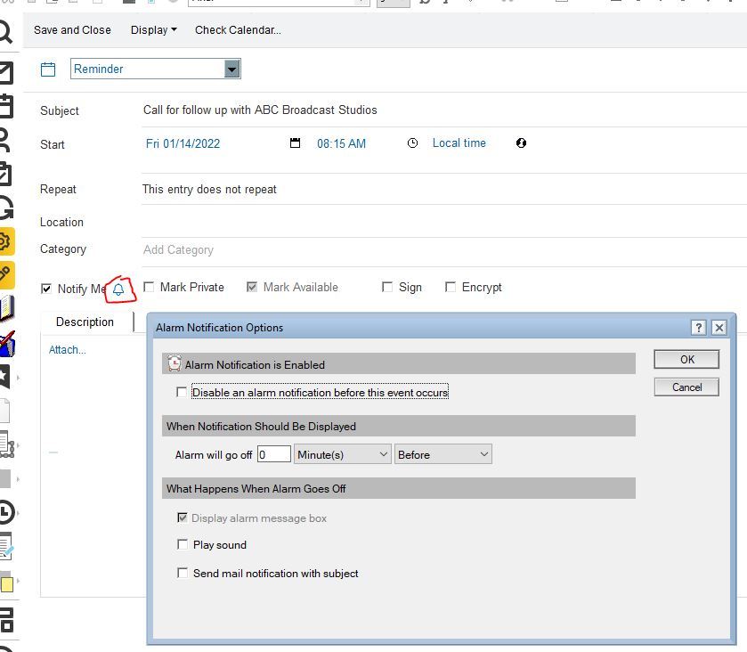
Alarm settings should display in the calendar entry without requiring clicking the bell icon

When an alarm is set, it should display when the alarm is set to go off wiithout having to open the alarm settings. Not all of the details, just the date/time it will occur or the X minutes/hours/days before/after. That is fundamental information that would be desirable to see whenever the notification is set. One more mouse click eliminated.

-David Hablewitz


  • Attach files